深入探讨requestAnimationFrame与requestIdleCallback:宏任务还是微任务? 本文从requestAnimationFrame和requestIdleCallback的实际应用出发,详细解析了它们在JavaScript事件循环中的定位,并通过实例说明了如何正确使用这两个方法以优化前端性能。 简书热点 2025年02月28日 13:02 0 点赞 0 评论 83 浏览
最强分布式锁工具:Redisson的深度解析与实战应用 作为一名开发者,我对Redisson这款基于Redis的分布式锁工具进行了深入研究,并结合实际项目经验分享了它的核心功能、实战应用以及优缺点。 简书热点 2024年12月01日 17:52 0 点赞 0 评论 91 浏览
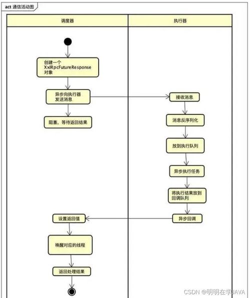
XXL-JOB惊艳的设计,如何让人无法抗拒? 本文以个人视角深入探讨XXL-JOB的设计亮点及其对开发者带来的实际价值,结合功能特点与用户体验分析,揭示其为何成为任务调度领域的佼佼者。 简书热点 2025年02月12日 07:30 0 点赞 0 评论 86 浏览
分布式定时调度神器XXL-JOB,我的开发利器 本文以个人视角详细介绍了分布式定时调度工具XXL-JOB的使用体验,包括安装配置、核心功能解析以及实际应用场景等方面的内容,旨在帮助更多开发者了解并掌握这一高效工具。 简书热点 2025年02月23日 02:40 0 点赞 0 评论 73 浏览